Example of the search sample dialog with selection of result fields

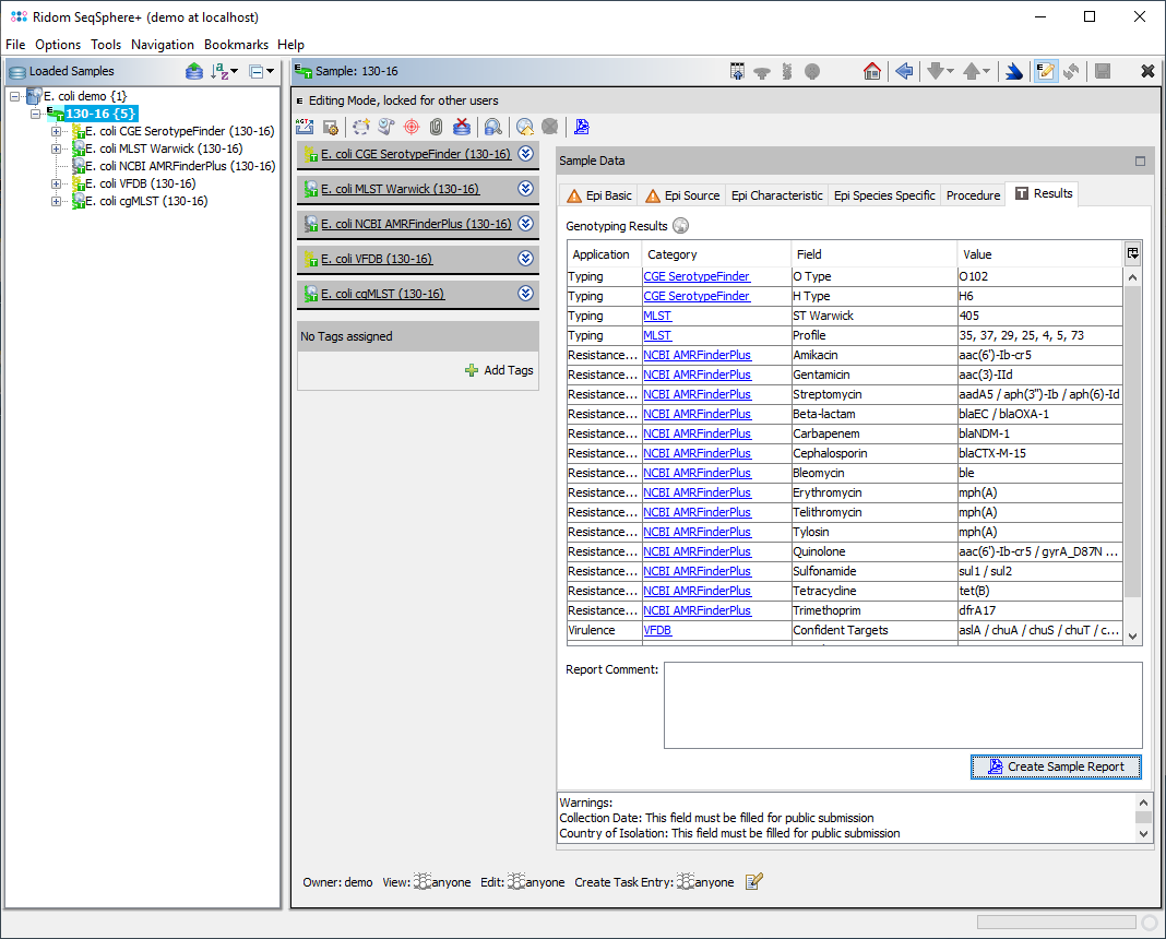
Each task template defines result fields that are filled by its genotyping results. The result fields are used to store the genotyping results as metadata in the database.

Those stored results can later be retrieved for a Comparison Table and for exporting and they can be used as a 'Field Criteria' in the advanced mode of the sample search dialog.

Some result fields of a sample (specified in the task templates) are also shown in the Result tab of the Sample Overview.

Example of the result table in the Sample Overview